Projet Sécurité Civile
La sociĂ©tĂ© PARCUS en croissance, souhaite arrĂȘter lâexternalisation de son service informatique et crĂ©er une Direction des SystĂšmes dâ Informations qui aura pour but de cartographier, dâinventorier et faciliter lâexploitation de son parc informatique en mettant en Ćuvre une politique de qualitĂ© de service, notamment en mettant en Ćuvre des outils de gestion et dâassistance.
Les besoins du projet
1. Mise en Ćuvre dâune haute disponibilitĂ© de routeurs et liaison Internet redondĂ©e (2 routeurs / 2 accĂšs Internet)
2. Mise en Ćuvre de 2 serveurs Active Directory (Principal et Secondaire)
3. Mise en Ćuvre dâ1 serveur de messagerie et dĂ©ploiement dâun client de messagerie -> Utilisation des comptes
de lâActive Directory
4. Mise en Ćuvre dâ1 serveur de supervision et de monitoring
- Supervision de la disponibilité des routeurs et serveurs
- Monitoring et historique des indisponibilités des routeurs et serveurs
- Alerte par mail aux administrateurs en cas de panne
5. Mise en Ćuvre dâune solution de VPN RW (Road Warrior) -> Utilisation des comptes de lâActive Directory âą
Lorsque la connexion VPN est Ă©tablie, lâaccĂšs aux ressources et outils est possible sinon non
(TĂ©lĂ©phonie, MessagerieâŠ)
6. Mise en Ćuvre dâune DMZ pour accĂ©der au Serveur WEB E-Brigade (Avec rĂšgles de pare-feu adaptĂ©s)
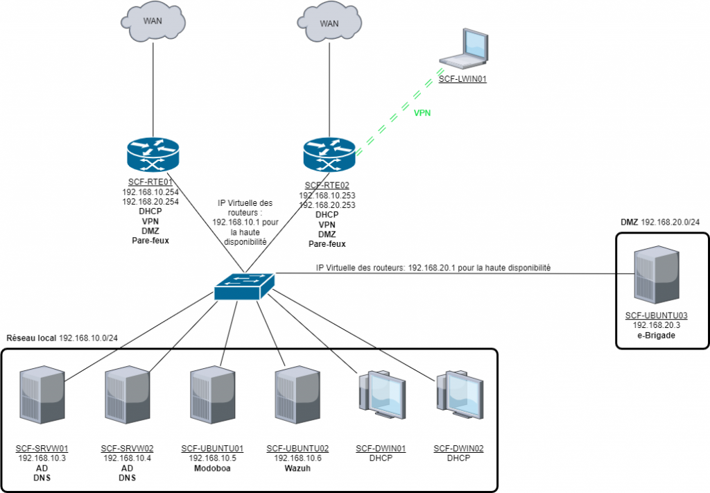
Schéma réseau
Pour les besoins rĂ©seau de ce projet, nous aurons besoin d’un accĂšs rĂ©seau avec liaison Internet redondante, d’une DMZ permettant d’accĂ©der au logiciel mĂ©tier eBrigade depuis n’importe oĂč, et enfin d’un accĂšs VPN liĂ© Ă l’Active Directory permettant l’accĂšs aux ressources locales.
Mise en Ćuvre dâune haute disponibilitĂ© de routeurs et liaison Internet redondĂ©e
Pour la gestion du rĂ©seau de ce projet, nous avons choisi d’utiliser pfSense, un systĂšme d’exploitation de type routeur gratuit. GrĂące Ă pfSense, nous pouvons mettre en place la haute disponibilitĂ© facilement depuis son interface. Nous pourrons Ă©galement gĂ©rer le pare-feu (firewall) et y intĂ©grer le serveur DHCP.
Mise en Ćuvre de 2 serveurs Active Directory (Principal et Secondaire)
Nous aurons besoin d’un serveur Windows pour crĂ©er l’active directory. Un serveur principal et un serveur secondaire en cas de panne sur le premier.
Mise en place d'un serveur de messagerie
Notre serveur de messagerie devra ĂȘtre synchronisĂ© avec notre Active Directory. Nous avons mis en place un serveur de messagerie sur Synology en raison de sa facilitĂ© de dĂ©ploiement et d’administration. Nous utiliserons le client webmail de Synology, appelĂ© ‘Mail Station’.
Mise en Ćuvre dâun serveur de supervision et de monitoring
Pour superviser notre systĂšme d’informations, nous avons choisi d’utiliser le logiciel Wazuh.
Mise en Ćuvre dâune solution de VPN RW
Pour la mise en place d’un VPN Road Warrior, nous utiliserons nos routeurs pfSense pour le crĂ©er avec OpenVPN.
Mise en Ćuvre dâune DMZ pour accĂ©der au Serveur WEB E-Brigade
Pour la mise en place d’une DMZ, nous utiliserons Ă nouveau nos routeurs pfSense. Nous y accĂ©derons depuis notre adresse IP publique avec le port 780.
